Bài tập

Thực hiện code theo mô hình MVC để bắt các request GET được gởi thông qua các URL sau:
  1. /hoctap/danhsachnhanvien: hiển thị view hiển thị danh sách các nhân viên có trong hệ thống.
id first_name last_name email gender ip_address
1 Kimberly Eardley [email protected] Female 78.107.99.105
2 Harriette Fiddler [email protected] Female 91.61.112.43
3 Madelaine Windous [email protected] Female 79.56.244.108
4 Mitch Bainton [email protected] Male 185.75.121.226
5 Kettie Antos [email protected] Female 62.52.219.131
Yêu cầu:
  • Tạo view bố cục (layout) master.
  • Phân tách các thành phần navbar, sidebar. Sau đó include vào bố cục (layout) master.
  • View con danhsachnhanvien.blade.php, phải được kế thừa từ bố cục (layout) master

Cách thực hiện

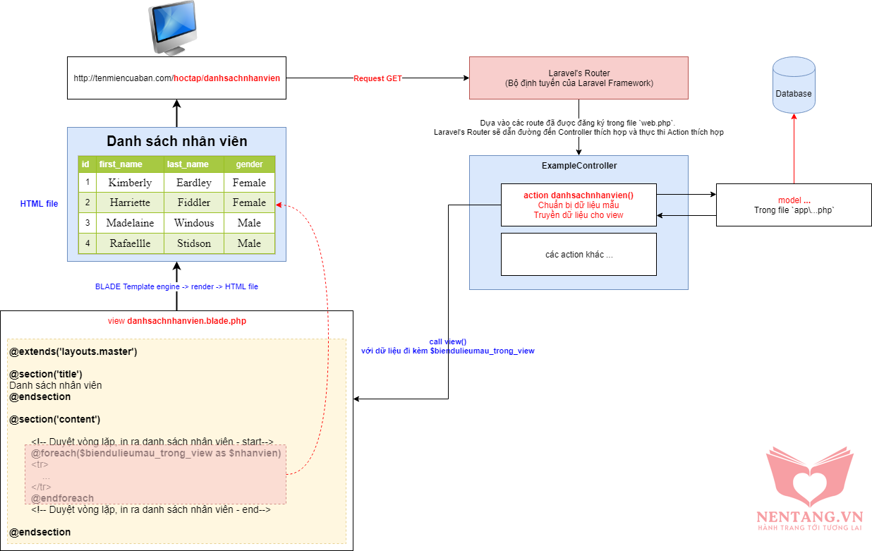
Mô hình hoạt động của /hoctap/danhsachnhanvien:

Step 1: tạo các routes

  • Hiệu chỉnh file routes/web.php
// route hiển thị màn hình Danh sách nhân viên
Route::get('/hoctap/danhsachnhanvien', 'ExampleController@danhsachnhanvien')->name('example.danhsachnhanvien');
  • Tạo mới route /hoctap/danhsachnhanvien để điều hướng đến thực thi action danhsachnhanvien trong ExampleController
  • Theo quy ước, và để thuận tiện quản lý các route. Chúng ta sẽ đặt tên với mỗi route.
  • Kiểm tra các route bằng câu lệnh:
php artisan route:list

Step 2: viết code cho action danhsachnhanvien():

  • Action danhsachnhanvien() sẽ tạo sẵn dữ liệu mẫu dựa trên JSON.
  • Chuyển chuỗi JSON thành object, sử dụng hàm json_decode() của PHP.
  • Truyền dữ liệu mẫu từ action sang view danhsachnhanvien.blade.php
Hiệu chỉnh file app/Http/Controllers/ExampleController.php
<?php

namespace App\Http\Controllers;

use Illuminate\Http\Request;
use App\Http\Controllers\Controller;

class ExampleController extends Controller
{
    ...

    public function danhsachnhanvien()
    {
        // Dữ liệu mẫu - 50 nhân viên ngẫu nhiên
        $dulieumauJSON = <<<EOT
        [{
            "id": 1,
            "first_name": "Kimberly",
            "last_name": "Eardley",
            "email": "[email protected]",
            "gender": "Female",
            "ip_address": "78.107.99.105"
          }, {
            "id": 2,
            "first_name": "Harriette",
            "last_name": "Fiddler",
            "email": "[email protected]",
            "gender": "Female",
            "ip_address": "91.61.112.43"
          }, {
            "id": 3,
            "first_name": "Madelaine",
            "last_name": "Windous",
            "email": "[email protected]",
            "gender": "Female",
            "ip_address": "79.56.244.108"
          }, {
            "id": 4,
            "first_name": "Mitch",
            "last_name": "Bainton",
            "email": "[email protected]",
            "gender": "Male",
            "ip_address": "185.75.121.226"
          }, {
            "id": 5,
            "first_name": "Kettie",
            "last_name": "Antos",
            "email": "[email protected]",
            "gender": "Female",
            "ip_address": "62.52.219.131"
          }]
EOT;
        
        // Chuyển $dulieumau từ JSON string -> Object
        $biendulieumau_trong_action = json_decode($dulieumauJSON);

        // view được gọi hiển thị sẽ nằm trong thư mục `resources/views/hoctap/danhsachnhanvien.blade.php'
        // với dữ liệu được truyền trừ ACTION -> VIEW
        // được đặt tên là 'biendulieumau_trong_view', có giá trị là $biendulieumau_trong_action
        return view('hoctap.danhsachnhanvien')
            ->with('biendulieumau_trong_view', $biendulieumau_trong_action);
    }
}

Step 3: tạo view bố cục (layout) master resources/views/layouts/master.blade.php

  • Tạo folder resources/views/layouts
  • Tạo file resources/views/layouts/master.blade.php
<!doctype html>
<html lang="en">
  <head>
    <!-- Required meta tags -->
    <meta charset="utf-8">
    <meta name="viewport" content="width=device-width, initial-scale=1, shrink-to-fit=no">

    <title>Sunshine | @yield('title')</title>

  </head>
  <body>
    <!-- Navbar -->
    @include('layouts.partials.navbar')
    <!-- End Navbar -->

    <!-- Main content -->
    <div class="container-fluid">
        <div class="row">
            <!-- Sidebar -->
            @include('layouts.partials.sidebar')
            <!-- End sidebar -->

            <!-- Content -->
            <main role="main" class="col-md-9 ml-sm-auto col-lg-10 px-4">

                @yield('content')
                
            </main>
            <!-- End content -->
        </div>
    </div>
    <!-- End main content -->
  </body>
</html>

Step 4: tạo các sub view navbar, sidebar

  • Tạo folder resources/views/layouts/partials
Navbar
  • Tạo file resources/views/layouts/partials/navbar.blade.php
<div style="background-color: #D5E8D4;">
    <p>Hi, đây là navbar!</p>
</div>
Sidebar
  • Tạo file resources/views/layouts/partials/sidebar.blade.php
<div style="background-color: #E1D5E7;">
    <p>Hi, đây là sidebar!</p>
</div>

Step 5: tạo view resources/views/hoctap/danhsachnhanvien.blade.php

  • Để dễ dàng quản lý các view, ta sẽ tạo 1 thư mục tương ứng với tên Controller, mỗi action sẽ tương ứng với tên view.
  • Tạo folder resources/views/hoctap
  • Tạo file resources/views/hoctap/danhsachnhanvien.blade.php
@extends('layouts.master')

@section('title')
Danh sách nhân viên
@endsection

@section('content')
<h1>Danh sách nhân viên có trong hệ thống</h1>

<table border="1" cellspacing="0">
    <thead>
        <th>id</th>
        <th>first_name</th>
        <th>last_name</th>
        <th>email</th>
        <th>gender</th>
        <th>ip_address</th>
    </thead>
    <tbody>
        <!-- Duyệt vòng lặp, in ra danh sách nhân viên - start-->
        @foreach($biendulieumau_trong_view as $nhanvien)
        <tr>
            <td>{{ $nhanvien->id }}</td>
            <td>{{ $nhanvien->first_name }}</td>
            <td>{{ $nhanvien->last_name }}</td>
            <td>{{ $nhanvien->email }}</td>
            <td>{{ $nhanvien->gender }}</td>
            <td>{{ $nhanvien->ip_address }}</td>
        </tr>
        @endforeach
        <!-- Duyệt vòng lặp, in ra danh sách nhân viên - end-->
    </tbody>
</table>

@endsection
Kiểm tra action danhsachnhanvien