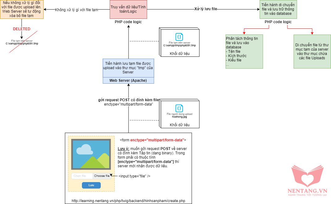
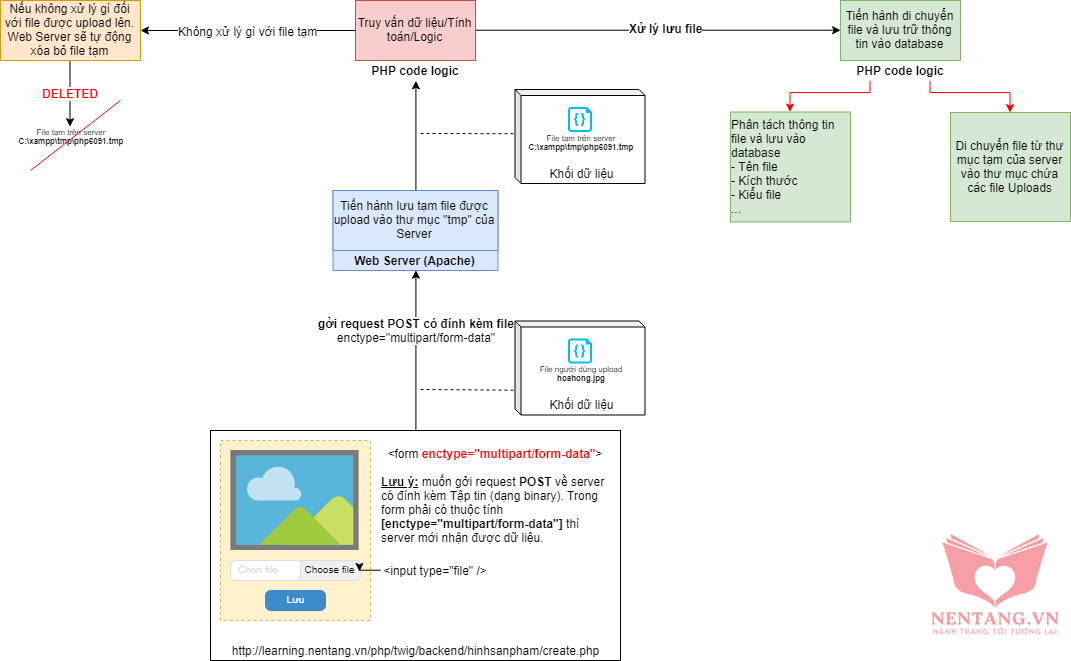
NenTang.vn Chương 9-Bài 7. Lưu đồ Upload file từ Client lên Server Tác giả: Dương Nguyễn Phú Cường Ngày đăng: 22/12/2025, 16:43 Lượt xem: 1146 Lưu đồ upload file Về trang chủ Về Khóa học Bài học trước Bài học tiếp theo Sản phẩm của Nền tảng NenTang.vn - Hành trang tới Tương lai