đôi cánh Nền tảng bay tới tương lai đôi cánh Nền tảng bay tới tương lai
Nền tảng Kiến thức - Hành trang tới Tương lai | NenTang.vn
  1. Bức tranh Tổng thể về Lập trình WEB #29
  2. Giới thiệu, cài đặt, cấu hình môi trường lập trình #11 9
    1. Cài đặt web server XAMPP #84
    2. Cài đặt công cụ truy vấn database HeidiSQL #85
    3. Cài đặt Composer để quản lý các gói thư viện trong PHP #86
    4. Cài đặt trình soạn thảo code Visual Studio Code IDE #64
    5. Tạo tên miền ảo trên máy cục bộ (virtual host on localhost) bằng XAMPP #107
    6. Cài đặt nền tảng quản lý Source Code sử dụng GIT #1030
    7. Cài đặt công cụ quản lý Source Code TortoiseGit #1045
    8. Cài đặt chế độ Debug PHP với Visual Studio Code #8066
    9. Tạo chứng chỉ SSL trên Localhost #10399
  3. Tập làm quen với quản lý source code bằng GitHub #13 3
    1. GitHub là gì? #79
    2. Tạo tài khoản, tạo kho dữ liệu (repository), clone source, commit/push và pull source với GitHub #2303
    3. Cách đóng gói phiên bản (Alpha, Beta, Release) bằng Tag trong GitHub #9415
  4. Cài đặt framework Laravel #12 1
    1. Cài đặt Framework Laravel #66
  5. Tìm hiểu mô hình kiến trúc MVC vận hành trong framework Laravel #14 4
    1. Cấu trúc thư mục trong Framework Laravel #9211
    2. Kiến trúc MVC là gì? #65
    3. Mô hình kiến trúc MVC vận hành trong Framework Laravel #67
    4. Thực hiện code theo mô hình kiến trúc MVC vận hành trong Framework Laravel #2341
  6. Sử dụng Template Engine để trình diễn nội dung trong các VIEW #42 3
    1. Template Engine là gì? #2356
    2. Blade Template Engine trong Laravel #2357
    3. Bài tập View - tạo trang Danh sách nhân viên sử dụng Blade Template #2381
  7. Dự án thực tế mẫu - Trang web bán hàng trực tuyến - Thiết kế CSDL #15 7
    1. Phân tích các yêu cầu, nghiệp vụ của khách hàng #68
    2. Mô hình thiết kế CSDL mẫu Sunshine #69
    3. Khởi tạo database sunshine, thiết lập kết nối CSDL trong Laravel #1143
    4. Tạo cấu trúc table bằng tính năng MIGRATION trong Laravel - Danh mục phẳng #70
    5. Tạo cấu trúc table bằng tính năng MIGRATION trong Laravel - Danh mục có liên kết khóa ngoại #1157
    6. Tạo dữ liệu ban đầu cho CSDL bằng tính năng SEED trong Laravel - Danh mục phẳng #71
    7. Tạo dữ liệu ban đầu cho CSDL bằng tính năng SEED trong Laravel - Danh mục có liên kết khóa ngoại #7851
  8. Dự án thực tế mẫu - Trang web bán hàng trực tuyến - Ánh xạ CSDL và Laravel #30 3
    1. Tạo lớp (class) ánh xạ CSDL bằng tính năng MODEL trong Laravel - Danh mục Phẳng - Loại sản phẩm #1165
    2. Tạo lớp (class) ánh xạ CSDL bằng tính năng MODEL trong Laravel - Danh mục phẳng - Sản phẩm #1166
    3. Tạo mối quan hệ giữa các lớp (class) MODEL trong Laravel #1174
  9. Dự án thực tế mẫu - Trang web bán hàng trực tuyến - Thiết kế Backend #16 20
    1. Thiết kế bố cục (layouts) cho giao diện Backend #72
    2. Xây dựng chức năng CRUD (Thêm, Sửa, Xóa, Xem) danh mục phẳng - Loại sản phẩm (index) #135
    3. Xây dựng chức năng CRUD (Thêm, Sửa, Xóa, Xem) danh mục phẳng - Loại sản phẩm (create) #137
    4. Xây dựng chức năng CRUD (Thêm, Sửa, Xóa, Xem) danh mục phẳng - Loại sản phẩm (edit) #138
    5. Xây dựng chức năng CRUD (Thêm, Sửa, Xóa, Xem) danh mục phẳng - Loại sản phẩm (delete) #139
    6. Xây dựng danh mục Sản phẩm có chức năng upload hình ảnh - Index #75
    7. Lưu đồ Upload file từ Client lên Server #2229
    8. Xây dựng danh mục Sản phẩm có chức năng upload hình ảnh - Create #108
    9. Xây dựng danh mục Sản phẩm có chức năng upload hình ảnh - Edit #87
    10. Xây dựng danh mục Sản phẩm có chức năng upload hình ảnh - Delete #88
    11. Xây dựng danh mục Sản phẩm có chức năng upload nhiều Hình ảnh cùng lúc #9259
    12. Xây dựng danh mục Sản phẩm có chức năng upload hình ảnh - Bổ sung menu vào sidebar #104
    13. Xây dựng chức năng xuất biểu mẫu và In ấn trực tiếp trên web #78
    14. Xây dựng chức năng xuất Excel #76
    15. Xây dựng chức năng xuất PDF #77
    16. Tạo chức năng Đăng nhập #1870
    17. Lưu đồ Kiểm tra ràng buộc dữ liệu (Validation) #2205
    18. Kiểm tra ràng buộc dữ liệu (Validation) phía Client #2206
    19. Kiểm tra ràng buộc dữ liệu (Validation) phía Server #2207
    20. Bài tập tổng hợp - Tạo các chức năng Backend cho trang web đọc Truyện Tranh và Tiểu Thuyết Online sử dụng Laravel framework #9312
  10. AngularJS #20 7
    1. AngularJS là gì? Cài đặt AngularJS và cú pháp sử dụng AngularJS #95
    2. Cách mô hình kiến trúc MVC vận hành trong AngularJS #96
    3. Cách sử dụng AngularJS Controller, Scope #98
    4. Cách sử dụng AngularJS Directive #97
    5. Cách sử dụng AngularJS Event #100
    6. Cách sử dụng AngularJS Filter #99
    7. Cách sử dụng AngularJS Validation #101
  11. Dự án thực tế mẫu - Trang web bán hàng trực tuyến - Thiết kế Frontend sử dụng AngularJS #17 11
    1. Thiết kế bố cục (layouts) cho giao diện Frontend #80
    2. Tích hợp AngularJS vào framework Laravel #102
    3. Tạo giao diện trang chủ (index) #81
    4. Tạo giao diện trang Giới thiệu (about) #109
    5. Tạo giao diện trang Liên hệ (contact) #114
    6. Tạo trang danh sách Sản phẩm (product) #110
    7. Tạo nút Thêm vào giỏ hàng cho từng sản phẩm (add-to-cart) #112
    8. Tạo trang Chi tiết Sản phẩm (product-detail) #111
    9. Tạo giỏ hàng (cart sidebar) #82
    10. Tạo trang thanh toán (checkout) #83
    11. Tạo đơn hàng và gởi mail xác nhận #103
  12. Bonus #21 9
    1. Đa ngôn ngữ trong Laravel #115
    2. Tạo báo cáo với biểu đồ ChartJS #116
    3. Tạo khung chọn Ngày tháng cho dự án #2431
    4. Tạo các trang thông báo lỗi tương ứng STATUS CODE #117
    5. Kiểm tra ứng dụng với tunnel ảo NGROK #2418
    6. Phân trang trong Laravel #2436
    7. Bổ sung khung xem Hình ảnh trước khi upload (preview image upload) #2439
    8. Tạo API trong Laravel và sử dụng AngularJS để hiển thị giao diện #9385
    9. Cách tự động sinh Ảnh nhiều kích cỡ (Automatic resize image) khi upload file Ảnh #9970
  13. Danh sách Đồ án xây dựng trang web sử dụng LARAVEL #8 2
    1. Đăng ký Đồ án Laravel #1188
    2. Hướng dẫn Nộp Đồ án Laravel #9417
  14. Tài liệu tham khảo #37 3
    1. Kho sách, nguồn tài liệu tham khảo #1313
    2. SourceCode Dự án mẫu #113
    3. Xây dựng chức năng Tìm kiếm theo nhiều tiêu chí bằng Model Eloquent #9426
  15. Thực hiện Đồ án #54 1
    1. Lộ trình Thực hiện đồ án Web Laravel #7883

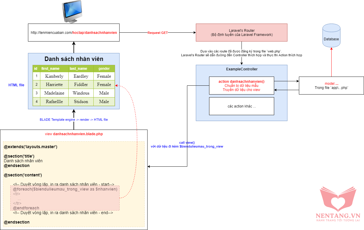
Chương 6-Bài 3. Bài tập View - tạo trang Danh sách nhân viên sử dụng Blade Template

Tác giả: Dương Nguyễn Phú Cường
Số phút học: 146 phút
Ngày đăng: 30/11/2025, 23:47
Lượt xem: 1419


Ủng hộ tác giả

Bình luận

Bình luận của bạn

Vui lòng đăng nhập để gởi bình luận!

Đăng nhập
Danh sách bình luận

Chưa có bình luận nào!

Mục lục

Các bài học

Chương trình học

Bao gồm Module, Chương, Bài học, Bài tập, Kiểm tra...
  1. Bức tranh Tổng thể về Lập trình WEB #29
  2. Giới thiệu, cài đặt, cấu hình môi trường lập trình #11 9
    1. Cài đặt web server XAMPP #84
    2. Cài đặt công cụ truy vấn database HeidiSQL #85
    3. Cài đặt Composer để quản lý các gói thư viện trong PHP #86
    4. Cài đặt trình soạn thảo code Visual Studio Code IDE #64
    5. Tạo tên miền ảo trên máy cục bộ (virtual host on localhost) bằng XAMPP #107
    6. Cài đặt nền tảng quản lý Source Code sử dụng GIT #1030
    7. Cài đặt công cụ quản lý Source Code TortoiseGit #1045
    8. Cài đặt chế độ Debug PHP với Visual Studio Code #8066
    9. Tạo chứng chỉ SSL trên Localhost #10399
  3. Tập làm quen với quản lý source code bằng GitHub #13 3
    1. GitHub là gì? #79
    2. Tạo tài khoản, tạo kho dữ liệu (repository), clone source, commit/push và pull source với GitHub #2303
    3. Cách đóng gói phiên bản (Alpha, Beta, Release) bằng Tag trong GitHub #9415
  4. Cài đặt framework Laravel #12 1
    1. Cài đặt Framework Laravel #66
  5. Tìm hiểu mô hình kiến trúc MVC vận hành trong framework Laravel #14 4
    1. Cấu trúc thư mục trong Framework Laravel #9211
    2. Kiến trúc MVC là gì? #65
    3. Mô hình kiến trúc MVC vận hành trong Framework Laravel #67
    4. Thực hiện code theo mô hình kiến trúc MVC vận hành trong Framework Laravel #2341
  6. Sử dụng Template Engine để trình diễn nội dung trong các VIEW #42 3
    1. Template Engine là gì? #2356
    2. Blade Template Engine trong Laravel #2357
    3. Bài tập View - tạo trang Danh sách nhân viên sử dụng Blade Template #2381
  7. Dự án thực tế mẫu - Trang web bán hàng trực tuyến - Thiết kế CSDL #15 7
    1. Phân tích các yêu cầu, nghiệp vụ của khách hàng #68
    2. Mô hình thiết kế CSDL mẫu Sunshine #69
    3. Khởi tạo database sunshine, thiết lập kết nối CSDL trong Laravel #1143
    4. Tạo cấu trúc table bằng tính năng MIGRATION trong Laravel - Danh mục phẳng #70
    5. Tạo cấu trúc table bằng tính năng MIGRATION trong Laravel - Danh mục có liên kết khóa ngoại #1157
    6. Tạo dữ liệu ban đầu cho CSDL bằng tính năng SEED trong Laravel - Danh mục phẳng #71
    7. Tạo dữ liệu ban đầu cho CSDL bằng tính năng SEED trong Laravel - Danh mục có liên kết khóa ngoại #7851
  8. Dự án thực tế mẫu - Trang web bán hàng trực tuyến - Ánh xạ CSDL và Laravel #30 3
    1. Tạo lớp (class) ánh xạ CSDL bằng tính năng MODEL trong Laravel - Danh mục Phẳng - Loại sản phẩm #1165
    2. Tạo lớp (class) ánh xạ CSDL bằng tính năng MODEL trong Laravel - Danh mục phẳng - Sản phẩm #1166
    3. Tạo mối quan hệ giữa các lớp (class) MODEL trong Laravel #1174
  9. Dự án thực tế mẫu - Trang web bán hàng trực tuyến - Thiết kế Backend #16 20
    1. Thiết kế bố cục (layouts) cho giao diện Backend #72
    2. Xây dựng chức năng CRUD (Thêm, Sửa, Xóa, Xem) danh mục phẳng - Loại sản phẩm (index) #135
    3. Xây dựng chức năng CRUD (Thêm, Sửa, Xóa, Xem) danh mục phẳng - Loại sản phẩm (create) #137
    4. Xây dựng chức năng CRUD (Thêm, Sửa, Xóa, Xem) danh mục phẳng - Loại sản phẩm (edit) #138
    5. Xây dựng chức năng CRUD (Thêm, Sửa, Xóa, Xem) danh mục phẳng - Loại sản phẩm (delete) #139
    6. Xây dựng danh mục Sản phẩm có chức năng upload hình ảnh - Index #75
    7. Lưu đồ Upload file từ Client lên Server #2229
    8. Xây dựng danh mục Sản phẩm có chức năng upload hình ảnh - Create #108
    9. Xây dựng danh mục Sản phẩm có chức năng upload hình ảnh - Edit #87
    10. Xây dựng danh mục Sản phẩm có chức năng upload hình ảnh - Delete #88
    11. Xây dựng danh mục Sản phẩm có chức năng upload nhiều Hình ảnh cùng lúc #9259
    12. Xây dựng danh mục Sản phẩm có chức năng upload hình ảnh - Bổ sung menu vào sidebar #104
    13. Xây dựng chức năng xuất biểu mẫu và In ấn trực tiếp trên web #78
    14. Xây dựng chức năng xuất Excel #76
    15. Xây dựng chức năng xuất PDF #77
    16. Tạo chức năng Đăng nhập #1870
    17. Lưu đồ Kiểm tra ràng buộc dữ liệu (Validation) #2205
    18. Kiểm tra ràng buộc dữ liệu (Validation) phía Client #2206
    19. Kiểm tra ràng buộc dữ liệu (Validation) phía Server #2207
    20. Bài tập tổng hợp - Tạo các chức năng Backend cho trang web đọc Truyện Tranh và Tiểu Thuyết Online sử dụng Laravel framework #9312
  10. AngularJS #20 7
    1. AngularJS là gì? Cài đặt AngularJS và cú pháp sử dụng AngularJS #95
    2. Cách mô hình kiến trúc MVC vận hành trong AngularJS #96
    3. Cách sử dụng AngularJS Controller, Scope #98
    4. Cách sử dụng AngularJS Directive #97
    5. Cách sử dụng AngularJS Event #100
    6. Cách sử dụng AngularJS Filter #99
    7. Cách sử dụng AngularJS Validation #101
  11. Dự án thực tế mẫu - Trang web bán hàng trực tuyến - Thiết kế Frontend sử dụng AngularJS #17 11
    1. Thiết kế bố cục (layouts) cho giao diện Frontend #80
    2. Tích hợp AngularJS vào framework Laravel #102
    3. Tạo giao diện trang chủ (index) #81
    4. Tạo giao diện trang Giới thiệu (about) #109
    5. Tạo giao diện trang Liên hệ (contact) #114
    6. Tạo trang danh sách Sản phẩm (product) #110
    7. Tạo nút Thêm vào giỏ hàng cho từng sản phẩm (add-to-cart) #112
    8. Tạo trang Chi tiết Sản phẩm (product-detail) #111
    9. Tạo giỏ hàng (cart sidebar) #82
    10. Tạo trang thanh toán (checkout) #83
    11. Tạo đơn hàng và gởi mail xác nhận #103
  12. Bonus #21 9
    1. Đa ngôn ngữ trong Laravel #115
    2. Tạo báo cáo với biểu đồ ChartJS #116
    3. Tạo khung chọn Ngày tháng cho dự án #2431
    4. Tạo các trang thông báo lỗi tương ứng STATUS CODE #117
    5. Kiểm tra ứng dụng với tunnel ảo NGROK #2418
    6. Phân trang trong Laravel #2436
    7. Bổ sung khung xem Hình ảnh trước khi upload (preview image upload) #2439
    8. Tạo API trong Laravel và sử dụng AngularJS để hiển thị giao diện #9385
    9. Cách tự động sinh Ảnh nhiều kích cỡ (Automatic resize image) khi upload file Ảnh #9970
  13. Danh sách Đồ án xây dựng trang web sử dụng LARAVEL #8 2
    1. Đăng ký Đồ án Laravel #1188
    2. Hướng dẫn Nộp Đồ án Laravel #9417
  14. Tài liệu tham khảo #37 3
    1. Kho sách, nguồn tài liệu tham khảo #1313
    2. SourceCode Dự án mẫu #113
    3. Xây dựng chức năng Tìm kiếm theo nhiều tiêu chí bằng Model Eloquent #9426
  15. Thực hiện Đồ án #54 1
    1. Lộ trình Thực hiện đồ án Web Laravel #7883

Nền tảng các kiến thức học tập

Cùng nhau học tập, khám phá các kiến thức nền tảng về Lập trình web, mobile, database nhé.

Nền tảng kiến thức - Hành trang tới tương lai hân hạnh phục vụ Quý khách!

Khám phá, trải nghiệm ngay